
Piattaforma Ignition
La piattaforma software web-based, flessibile, scalabile e aperta già scelta da migliaia di aziende leader a livello mondiale.
Ignition è la soluzione software che integra in un unico ambiente funzionalità Scada–HMI (controllo, supervisione, acquisizione e visualizzazione dati), MOM (Manufacturing Operations Management) e IIoT (Industrial Internet of Things). Utilizzata con successo in decine di migliaia di applicazioni implementate in oltre 100 Paesi nei più svariati settori industriali (automotive, alimentare, imbottigliamento, beni di consumo, acciaierie, ambiente e territorio ecc.), la piattaforma software Ignition è stata scelta dalle più grandi aziende mondiali: FCA, Morgan Stanley, Shell, Good Year, Pfizer e moltissima altre ancora.
Basato sulle più performanti tecnologie di accesso ai database, Ignition consente di rispondere alle crescenti esigenze di raccolta dati, analisi in tempo reale ed integrazione con i sistemi IT che arrivano dal mondo dell’automazione industriale, e di realizzare compiutamente i principi di Industry 4.0 e IIoT.
L’ultima release Ignition 8.3 è progettata per migliorare ulteriormente l’esperienza d’uso e la produttività degli sviluppatori. Questa nuova versione introduce una nuova interfaccia Gateway più veloce e intuitiva, migliorando l’efficienza nella gestione quotidiana dei sistemi. Il modulo Perspective si arricchisce con strumenti di disegno avanzati, form personalizzabili e supporto offline, offrendo maggiore flessibilità agli sviluppatori. Tra le novità spiccano anche Event Streams, per una gestione dinamica dei flussi di dati, e il nuovo Power Historian, con API pubblica per l’accesso avanzato ai dati storici. Completano l’aggiornamento l’integrazione con Git per il controllo delle versioni dei progetti, nuove funzionalità di sicurezza e notifiche tramite WhatsApp e Twilio.

Modulo Driver Siemens
La versione 8.3 introduce un nuovo driver Siemens, che consente una connettività senza interruzioni con i PLC Siemens. Questo nuovo driver supporta la navigazione tra le risorse, l’accesso simbolico e l’accesso diretto ai canali I/O, senza necessità di riconfigurazioni manuali.

Modulo Perspective
Nato specificamente per i dispositivi mobili, lgnition Perspective consente di creare applicazioni web responsive per il mondo industriale. È un modulo progettato per consentire la creazione di applicazioni mobile reattive, funzionanti in modo nativo su qualsiasi dispositivo palmare o browser Web. Perspective è completamente compatibile con HTML5 e CSS3, consente di sfruttare tutta la potenza degli input tattili del dispositivo e, se utilizzato tramite la Mobile App, consente di accedere direttamente anche ai sensori integrati (GPS, videocamera, accelerometro, etc). Con lgnition Perspective è possibile progettare facilmente layout di pagina complessi che si adattano automaticamente a diverse dimensioni dello schermo, tutto in un unico ambiente di progettazione: lgnition Designer.
La release 8.3 potenzia il modulo Perspective con l’introduzione di:
- Drawing Editor: questa interfaccia di illustrazione vettoriale permette di creare e modificare grafiche personalizzate per cruscotti e HMI direttamente in Ignition, gestendo SVG in modo nativo senza necessità di software aggiuntivi.
- Generatore di moduli: permette di creare rapidamente moduli flessibili e personalizzabili, configurando facilmente le sezioni, i campi, la logica condizionale e le regole di validazione.
- Modalità offline: consente di inserire e inviare i dati del progetto da siti remoti, in qualsiasi momento e da qualsiasi luogo. I dati verranno memorizzati per essere caricati e sincronizzati con i sistemi non appena la connessione sarà ripristinata.

Modulo Vision
Il modulo Vision consente di creare delle pagine HMI per la visualizzazione e l’analisi dei dati, sia storici che in tempo reale, nonchè per il controllo dell’impianto, mediante pagine riassuntive, sinottici animati, tabelle e grafici interattivi.
Dal momento che tutti i client sono collegati al server centrale, chiunque avrà costantemente accesso ai dati aggiornati.

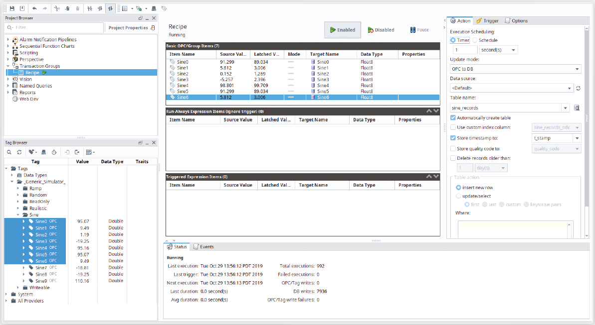
Modulo SQL Bridge
Funzionalità di Registrazione Dati {periodica o ad eventi) e di Scambio Dati tra PLC e Database {anche bidirezionale), configurabili in modo semplice ed intuitivo, senza scrivere codice:
- Tag Illimitate
- Da qualsiasi sorgente dati {driver integrati, OPC-DNUA, database, file, webservices, etc)
- Verso qualsiasi Database SQL
- Nessuna perdita di dati {Store&Forward)
- Creazione automatica delle tabelle sul database
- Dati “in chiaro” liberamente accessibili

Modulo Historian
Ignition 8.3 introduce una nuova suite per il modulo Historian, una soluzione universale e versatile che va ben oltre il concetto di semplice Tag Historian. La suite include due moduli potenti e complementari:
- Historian Core Module – historian integrato, ad alte prestazioni e senza manutenzione, basato su QuestDB, che consente di archiviare, analizzare e gestire i dati temporali in modo estremamente efficiente. Offre aggregazione nativa dei dati, prestazioni fino a 10 volte superiori rispetto al precedente provider interno e non richiede alcuna configurazione o database esterno.
- SQL Historian Module – la soluzione ideale per integrare Ignition con database SQL esterni, trasformandoli in historian ad alte prestazioni e garantendo la massima flessibilità e scalabilità.
La suite offre inoltre:
- strumenti avanzati per la modellazione dei dati e la gestione dei metadata,
- possibilità di utilizzare file CSV e tabelle di database come historian in sola lettura,
- una nuova API pubblica che consente agli sviluppatori di creare historian personalizzati, rendendo Ignition una vera piattaforma per la storicizzazione.

Modulo Report
- Editor grafico di creazione dei Report, anche parametrici
- Possibilità di integrare modelli personalizzati
- Loghi, Grafici, Tabelle, Codici a Barre, etc
- Visualizzazione dei dati in tempo reale
- Generazione automatica dei Report (schedulazione) in diversi formati
- Stampa, Salvataggio su file, Invio email, FTP, etc..

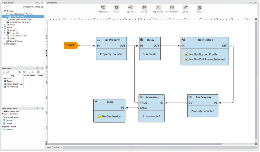
Modulo Notifica Allarmi
Modulo di notifica allarmi via email, SMS e chiamata Vocale, Twilio, Whatsapp e anche standalone:
- Configurazione allarmi flessibile e dinamica
- Editor grafico per la definizione delle logiche (pipeline) di notifica e di escalation (notifica multipla, ritardata, etc)
- Notifica allarmi basata sui Ruoli, sulle informazioni di contatto di ciascun Utente (lingua, tipo notifica, etc) e sulla Pianificazione dei Turni di lavoro
- Consolidamento di più allarmi in un unico messaggio di notifica
- Notifica con acknowledge (2-way)

Maggiori dettagli su Notifica via email
Notifica Twilio
Notifica Whatsapp
Modulo SFC
Editor grafico per la creazione di logiche e di sequenze mediante il formalismo SFC (fasi, transizioni):
- Standard IEC 61131-3
- Esecuzione contemporanea di più istanze delle stessa sequenza
- Possibilità di monitorare in tempo reale lo stato di avanzamento di ogni sequenza

Modulo Event Stream
Con il nuovo Event Streams Module, Ignition rende la gestione dei dati basati su eventi più semplice, veloce ed efficiente. Questo modulo crea un flusso di comunicazione nativo tra diverse sorgenti (come variazioni dei tag o topic Kafka) e i relativi gestori (script, database, allarmi), permettendo di integrare facilmente sottosistemi industriali ed enterprise eterogenei.
-
Gestione centralizzata: controlla variazioni dei tag, eventi di database e allarmi da un unico punto.
-
Maggiore connettività: sfrutta code, broker e bus di messaggi per ricevere e distribuire dati in tempo reale.
-
Flessibilità totale: utilizza Apache Kafka per elaborare i dati direttamente in Ignition o instradarli verso sistemi esterni.





